| English | 简体中文 | 日本語 |
[项目介绍](#-项目介绍) • [架构设计](#-架构设计) • [核心特性](#-核心特性) • [快速开始](#-快速开始) • [文档](#-文档) • [开发指南](#-开发指南)
# 💡 WeKnora - 基于大模型的文档理解检索框架
## 📌 项目介绍
[**WeKnora(维娜拉)**](https://weknora.weixin.qq.com) 是一款基于大语言模型(LLM)的文档理解与语义检索框架,专为结构复杂、内容异构的文档场景而打造。
框架采用模块化架构,融合多模态预处理、语义向量索引、智能召回与大模型生成推理,构建起高效、可控的文档问答流程。核心检索流程基于 **RAG(Retrieval-Augmented Generation)** 机制,将上下文相关片段与语言模型结合,实现更高质量的语义回答。
**官网:** https://weknora.weixin.qq.com
## 🔒 安全声明
**重要提示:** 从 v0.1.3 版本开始,WeKnora 提供了登录鉴权功能,以增强系统安全性。在生产环境部署时,我们强烈建议:
- 将 WeKnora 服务部署在内网/私有网络环境中,而非公网环境
- 避免将服务直接暴露在公网上,以防止重要信息泄露风险
- 为部署环境配置适当的防火墙规则和访问控制
- 定期更新到最新版本以获取安全补丁和改进
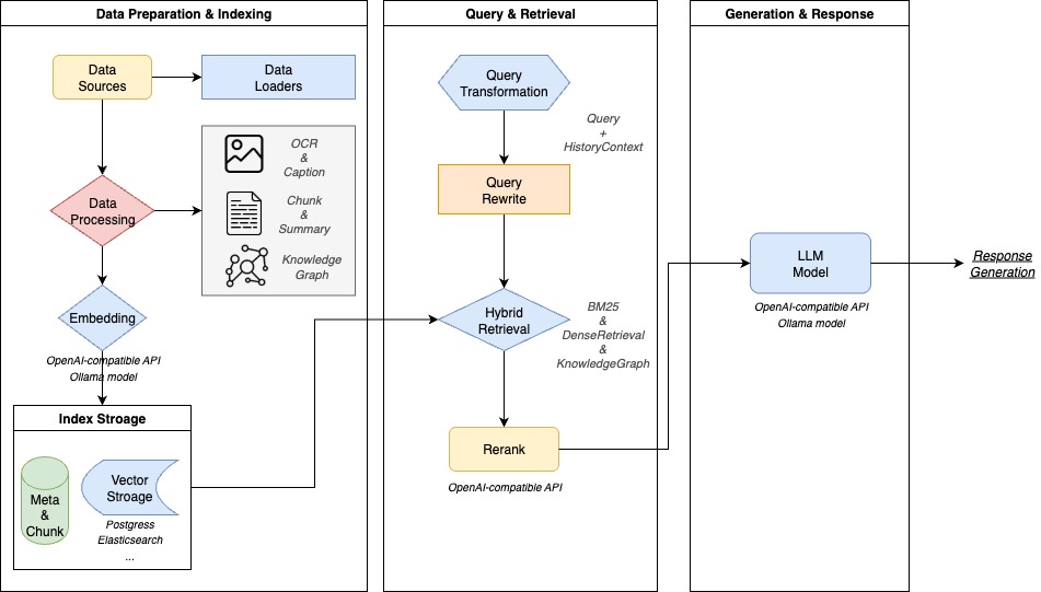
## 🏗️ 架构设计

WeKnora 采用现代化模块化设计,构建了一条完整的文档理解与检索流水线。系统主要包括文档解析、向量化处理、检索引擎和大模型推理等核心模块,每个组件均可灵活配置与扩展。
## 🎯 核心特性
- **🔍 精准理解**:支持 PDF、Word、图片等文档的结构化内容提取,统一构建语义视图
- **🧠 智能推理**:借助大语言模型理解文档上下文与用户意图,支持精准问答与多轮对话
- **🔧 灵活扩展**:从解析、嵌入、召回到生成全流程解耦,便于灵活集成与定制扩展
- **⚡ 高效检索**:混合多种检索策略:关键词、向量、知识图谱
- **🎯 简单易用**:直观的Web界面与标准API,零技术门槛快速上手
- **🔒 安全可控**:支持本地化与私有云部署,数据完全自主可控
## 📊 适用场景
| 应用场景 | 具体应用 | 核心价值 |
|---------|----------|----------|
| **企业知识管理** | 内部文档检索、规章制度问答、操作手册查询 | 提升知识查找效率,降低培训成本 |
| **科研文献分析** | 论文检索、研究报告分析、学术资料整理 | 加速文献调研,辅助研究决策 |
| **产品技术支持** | 产品手册问答、技术文档检索、故障排查 | 提升客户服务质量,减少技术支持负担 |
| **法律合规审查** | 合同条款检索、法规政策查询、案例分析 | 提高合规效率,降低法律风险 |
| **医疗知识辅助** | 医学文献检索、诊疗指南查询、病例分析 | 辅助临床决策,提升诊疗质量 |
## 🧩 功能模块能力
| 功能模块 | 支持情况 | 说明 |
|---------|---------|------|
| 文档格式支持 | ✅ PDF / Word / Txt / Markdown / 图片(含 OCR / Caption) | 支持多种结构化与非结构化文档内容解析,支持图文混排与图像文字提取 |
| 嵌入模型支持 | ✅ 本地模型、BGE / GTE API 等 | 支持自定义 embedding 模型,兼容本地部署与云端向量生成接口 |
| 向量数据库接入 | ✅ PostgreSQL(pgvector)、Elasticsearch | 支持主流向量索引后端,可灵活切换与扩展,适配不同检索场景 |
| 检索机制 | ✅ BM25 / Dense Retrieve / GraphRAG | 支持稠密/稀疏召回、知识图谱增强检索等多种策略,可自由组合召回-重排-生成流程 |
| 大模型集成 | ✅ 支持 Qwen、DeepSeek 等,思考/非思考模式切换 | 可接入本地大模型(如 Ollama 启动)或调用外部 API 服务,支持推理模式灵活配置 |
| 问答能力 | ✅ 上下文感知、多轮对话、提示词模板 | 支持复杂语义建模、指令控制与链式问答,可配置提示词与上下文窗口 |
| 端到端测试支持 | ✅ 检索+生成过程可视化与指标评估 | 提供一体化链路测试工具,支持评估召回命中率、回答覆盖度、BLEU / ROUGE 等主流指标 |
| 部署模式 | ✅ 支持本地部署 / Docker 镜像 | 满足私有化、离线部署与灵活运维的需求 |
| 用户界面 | ✅ Web UI + RESTful API | 提供交互式界面与标准 API 接口,适配开发者与业务用户使用习惯 |
## 🚀 快速开始
### 🛠 环境要求
确保本地已安装以下工具:
* [Docker](https://www.docker.com/)
* [Docker Compose](https://docs.docker.com/compose/)
* [Git](https://git-scm.com/)
### 📦 安装步骤
#### ① 克隆代码仓库
```bash
# 克隆主仓库
git clone https://github.com/Tencent/WeKnora.git
cd WeKnora
```
#### ② 配置环境变量
```bash
# 复制示例配置文件
cp .env.example .env
# 编辑 .env,填入对应配置信息
# 所有变量说明详见 .env.example 注释
```
#### ③ 启动服务 (含 Ollama)
检查 .env 文件中需要启动的镜像。
```bash
./scripts/start_all.sh
```
或者
```bash
make start-all
```
#### ③.0 启动Ollama (可选)
```bash
ollama serve > /dev/null 2>&1 &
```
#### ③.1 激活不同组合的功能
- 启动最小功能
```bash
docker compose up -d
```
- 启动全部功能
```bash
docker-compose --profile full up -d
```
- 需要 tracing 日志
```bash
docker-compose --profile jaeger up -d
```
- 需要 neo4j 知识图谱
```bash
docker-compose --profile neo4j up -d
```
- 需要 minio 文件存储服务
```bash
docker-compose --profile minio up -d
```
- 多选项组合
```bash
docker-compose --profile neo4j --profile minio up -d
```
#### ④ 停止服务
```bash
./scripts/start_all.sh --stop
# 或
make stop-all
```
### 🌐 服务访问地址
启动成功后,可访问以下地址:
* Web UI:`http://localhost`
* 后端 API:`http://localhost:8080`
* 链路追踪(Jaeger):`http://localhost:16686`
### 🔌 使用微信对话开放平台
WeKnora 作为[微信对话开放平台](https://chatbot.weixin.qq.com)的核心技术框架,提供更简便的使用方式:
- **零代码部署**:只需上传知识,即可在微信生态中快速部署智能问答服务,实现"即问即答"的体验
- **高效问题管理**:支持高频问题的独立分类管理,提供丰富的数据工具,确保回答精准可靠且易于维护
- **微信生态覆盖**:通过微信对话开放平台,WeKnora 的智能问答能力可无缝集成到公众号、小程序等微信场景中,提升用户交互体验
### 🔗 MCP 服务器访问已经部署好的 WeKnora
#### 1️⃣克隆储存库
```
git clone https://github.com/Tencent/WeKnora
```
#### 2️⃣配置MCP服务器
> 推荐直接参考 [MCP配置说明](./mcp-server/MCP_CONFIG.md) 进行配置。
mcp客户端配置服务器
```json
{
"mcpServers": {
"weknora": {
"args": [
"path/to/WeKnora/mcp-server/run_server.py"
],
"command": "python",
"env":{
"WEKNORA_API_KEY":"进入你的weknora实例,打开开发者工具,查看请求头x-api-key,以sk开头",
"WEKNORA_BASE_URL":"http(s)://你的weknora地址/api/v1"
}
}
}
}
```
使用stdio命令直接运行
```
pip install weknora-mcp-server
python -m weknora-mcp-server
```
## 🔧 初始化配置引导
为了方便用户快速配置各类模型,降低试错成本,我们改进了原来的配置文件初始化方式,增加了Web UI界面进行各种模型的配置。在使用之前,请确保代码更新到最新版本。具体使用步骤如下:
如果是第一次使用本项目,可跳过①②步骤,直接进入③④步骤。
### ① 关闭服务
```bash
./scripts/start_all.sh --stop
```
### ② 清空原有数据表(建议在没有重要数据的情况下使用)
```bash
make clean-db
```
### ③ 编译并启动服务
```bash
./scripts/start_all.sh
```
### ④ 访问Web UI
http://localhost
首次访问会自动跳转到注册登录页面,完成注册后,请创建一个新的知识库,并在该知识库的设置页面完成相关设置。
## 📱 功能展示
### Web UI 界面
**知识库管理:** 支持拖拽上传各类文档,自动识别文档结构并提取核心知识,建立索引。系统清晰展示处理进度和文档状态,实现高效的知识库管理。
### 文档知识图谱
WeKnora 支持将文档转化为知识图谱,展示文档中不同段落之间的关联关系。开启知识图谱功能后,系统会分析并构建文档内部的语义关联网络,不仅帮助用户理解文档内容,还为索引和检索提供结构化支撑,提升检索结果的相关性和广度。
具体配置请参考 [知识图谱配置说明](./docs/KnowledgeGraph.md) 进行相关配置。
### 配套MCP服务器
请参考 [MCP配置说明](./mcp-server/MCP_CONFIG.md) 进行相关配置。
## 📘 文档
常见问题排查:[常见问题排查](./docs/QA.md)
详细接口说明请参考:[API 文档](./docs/API.md)
## 🧭 开发指南
### 📁 项目目录结构
```
WeKnora/
├── client/ # go客户端
├── cmd/ # 应用入口
├── config/ # 配置文件
├── docker/ # docker 镜像文件
├── docreader/ # 文档解析项目
├── docs/ # 项目文档
├── frontend/ # 前端项目
├── internal/ # 核心业务逻辑
├── mcp-server/ # MCP服务器
├── migrations/ # 数据库迁移脚本
└── scripts/ # 启动与工具脚本
```
## 🤝 贡献指南
我们欢迎社区用户参与贡献!如有建议、Bug 或新功能需求,请通过 [Issue](https://github.com/Tencent/WeKnora/issues) 提出,或直接提交 Pull Request。
### 🎯 贡献方式
- 🐛 **Bug修复**: 发现并修复系统缺陷
- ✨ **新功能**: 提出并实现新特性
- 📚 **文档改进**: 完善项目文档
- 🧪 **测试用例**: 编写单元测试和集成测试
- 🎨 **UI/UX优化**: 改进用户界面和体验
### 📋 贡献流程
1. **Fork项目** 到你的GitHub账户
2. **创建特性分支** `git checkout -b feature/amazing-feature`
3. **提交更改** `git commit -m 'Add amazing feature'`
4. **推送分支** `git push origin feature/amazing-feature`
5. **创建Pull Request** 并详细描述变更内容
### 🎨 代码规范
- 遵循 [Go Code Review Comments](https://github.com/golang/go/wiki/CodeReviewComments)
- 使用 `gofmt` 格式化代码
- 添加必要的单元测试
- 更新相关文档
### 📝 提交规范
使用 [Conventional Commits](https://www.conventionalcommits.org/) 规范:
```
feat: 添加文档批量上传功能
fix: 修复向量检索精度问题
docs: 更新API文档
test: 添加检索引擎测试用例
refactor: 重构文档解析模块
```
## 👥 贡献者
感谢以下优秀的贡献者们:
[](https://github.com/Tencent/WeKnora/graphs/contributors)
## 📄 许可证
本项目基于 [MIT](./LICENSE) 协议发布。
你可以自由使用、修改和分发本项目代码,但需保留原始版权声明。
## 📈 项目统计